 
                    CTC BIM Manager Suite 2026
 
     
        Digitally signed app
Description
This setup will install add-in tools for Autodesk® Revit® 2022, 2023, 2024, 2025 and 2026. BIM Manager Suite contains the following tools:
Family Preview Manager (free)
This tool modifies the settings for views to be used as the default preview image for families.
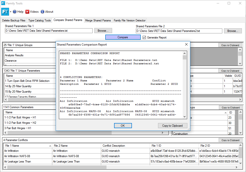
Family Tools (free)
This tool contains a collection of utilities that assist with the family creation process, including: Deleting backup families, working with type catalogs and shared parameter files, listing the version of Revit in which families were last saved.
Project Cleaner (free)
This tool deletes views, sheets, schedules, legends and Revit links, which can be useful for preparing projects to send off to consultants.
Revision Cloud Remover (free)
This tool makes it fast and easy to remove non-issued revision clouds from your project.
Dimension Checker (trial)
This tool finds dimensions whose text does not show dimensionally accurate values.
Family Checker (trial)
This tool helps verify how well family files have been created according to standard best practices.
Family Processor (trial)
This tool can batch add, change or delete materials, parameters and shared parameters within one or many family files. This includes replacing existing parameters with shared parameters, as well as updating parameter values and formulas.
Import and Link Manager (trial)
This tool assists in locating and managing CAD objects within a Revit model.
Manage Revit Project Links (trial)
This Windows Explorer pop-up menu tool can be used to modify link paths within Revit files without first opening the files in Revit.
Schedule Parameter Resolver (trial)
This tool changes schedule parameter definitions to match those used in families, without losing schedule formatting.
Shared Parameter Manager (trial)
This tool manages the content of shared parameter files and assists with batch loading pre-saved sets of shared parameters into projects.
Type Swapper (trial)
This tool makes it easy to change the type or style used for text, dimensions, and line elements. Family elements can also be swapped.
Note: This app uses a custom installer (and not the standard Autodesk App Store installer).
Trial Description
This suite contains some free tools that will work indefinitely without any limitations. Other tools are paid tools that can be used for the trial period of 14 days. After the trial period expires, users must purchase this suite to continue using the paid tools.
 
                         
                         
                         
                         
                         
                         
                         
                         
                         
                         
                         
        
We have it as part of the Revit Express tools, but the free tools are amazing and help simplify tasks.
Very helpful toolset!
Excellent add-in!
These free tools are the sort of thing that help me convince management that they should pay good money for more good tools.
That's plugin help BIM manager save your times.