SOLIDOS

Digitally signed app

试用
操作系统:
语言:

描述

O plugin SOLIDOS é um programa para modelagem de dispositivos paramétricos e em 3D, para projetos de obras de arte corrente, alem de fazer o dimensionamento de redes de drenagem, água e esgoto urbanos. O plugin roda dentro do Autodesk® Civil 3D®, para fazer uso dos alinhamentos, perfis e superfícies.

 

Como ele roda dentro do Civil 3D, não é necessário exportar o projeto ou mesmo a rede para programas externos, dimensionar para então importar os resultados para o desenho ou modificar manualmente o desenho.

 

Usando as ferramentas do Civil 3D e ferramentas exclusivas do plugin, é possível fazer o lançamento das redes, sem se preocupar com cotas ou diâmetros, apenas com a posição. Isso possibilita que os desenhos sejam preparados para impressão antes mesmo do dimensionamento.

 

Após isso, o projetista lança mão da máquina de dimensionamento do plugin, que interpreta a rede escolhida mostrando a planilha de cálculo de forma dinâmica, onde os valores podem ser editados e refletidos no projeto imediatamente.

 

Cotas de montante ou jusante podem ser modificadas graficamente ou manualmente, em vários ou um trecho por vez. Seções podem ser arbitradas em um trecho e os subsequentes serão alterados automaticamente. Os PVs serão substituídos para que sejam compatíveis com os tubos que chegam até ele.

 

O programa SOLIDOS conta com diversas equações de chuva de todo país e muito simples adicionar outras equações. Nas redes de água e esgoto há diversos métodos de previsão de crescimento populacional, já que a rede é dimensionada no início e no fim do período de projeto. A geração de relatórios e quantitativos automatizado pelo plugin, com possibilidade de inserção de tabelas dinâmicas no projeto ou relatórios externos.

 

O programa SOLIDOS conta co os motores de cálculo do SWMM (Storm Management Model) e EPANET (Application for Modeling Drinking Water Distribution Systems), com total integração com estes programas.

 

Pensando em atender o mercado nacional, o plugin SOLIDOS possui um catálogo de peças compatíveis aqueles vistos no Album de projetos tipo do DNIT e um catálogo de peças compatível com o Album de dispositivos do DER - SP, mais completo.

 

O plugin SOLIDOS vem sendo desenvolvido pensando em englobar as funções do C3DRENESG, plugin para dimensionamento de redes de drenagem e esgoto, também de autoria deste desenvolvedor. Todas as funções implementadas no C3DRENESG estão presentes no plugin SOLIDOS e foram melhoradas.

 

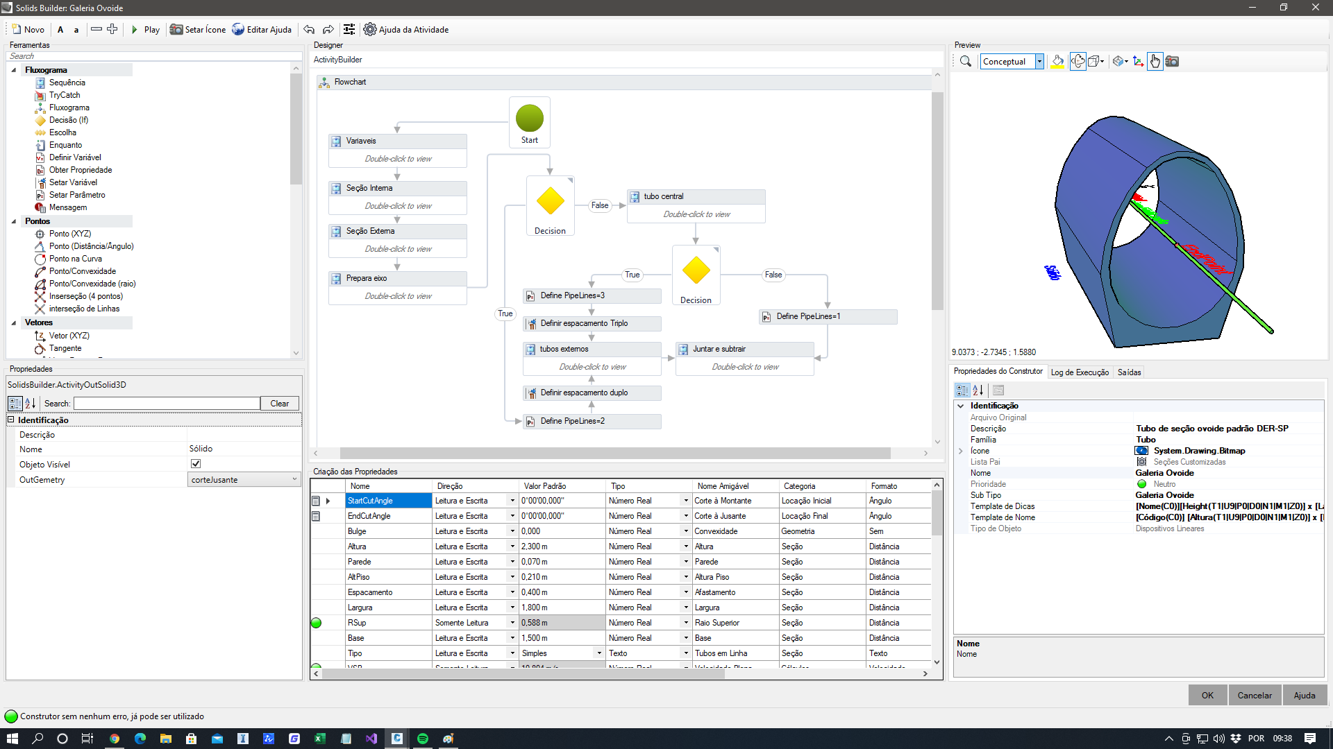
O plugin não utiliza o PipeNetwork ou Pressure Pipes do Civil 3D. Estes tem sérias limitações que impediram upgrades no C3DRENESG por anos. Para modelagem, foi desenvolvido um ambiente parecido com o do Autodesk Subassembly Composer, onde um fluxograma descreve a modelagem do dispositivo em 3D, com dezenas de ferramentas fáceis de usar.

 

As redes não precisam ser necessariamente de drenagem, água ou esgoto. O modelador foi pensado para ser mais geral, então é possível criar dispositivos para outras finalidades.

 

A primeira versão SOLIDOS foi lançada em 2020.

试用版描述

Após instalar, você deverá fazer o login para testar o programa. Este login é gratuito e é o mesmo login que você faz no site https://tbn2net.com

Feito este login, você tem 15 dias para testar o programa sem custo algum. Após este prazo, você pode alugar uma licença do programa SOLIDOS

关于此版本

版本 59920, 2025/9/18
Adicionado suporte ao Civil 3D 2026 Melhorada a detecção de propriedades com lista de valores em seleção múltipla de dispositivos, agora mostra a lista de valores como deveria Corrigido bug ao editar listas limitadas. A função de clonagem duplicava os itens da lista Adicionado limitador de looping na ferramenta Array. Se o número de repetições for muito alto (infinito), entra em looping


客户评论

0 评论
获取技术帮助
回到页首