Harvey Tool Resources

Digitally signed app

無料
OS:
言語:

説明

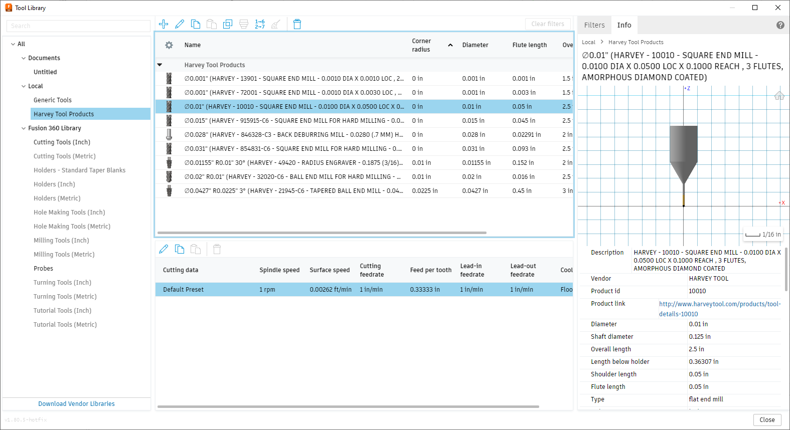
The Harvey Tool Resources add-in provides a user-friendly interface that allows you to download Harvey tools into your Autodesk® Fusion® tool library.

 

The add-in allows you to download a Harvey tool to your Fusion tool library by simply entering the Harvey tool number and clicking add tool. 

 

It also allows you to search the Harvey Tool online catalogue and add tools from the catalog to your tool library.

このバージョンについて

バージョン 1.0.3, 2025/04/28
- Fixed an issue where the UI wasn't being drawn correctly.

スクリーンショットとビデオ


カスタマ レビュー

1 件のレビュー
テクニカル ヘルプを表示
  • Very Helpful!!!!!
    Robert Askins | 11月 21, 2024 確認済みダウンロード (これは何ですか?)

    Easy to install and use. Makes life easier not having to make the tool in fusion. 

先頭に移動