
Harvey Tool Resources


Digitally signed app
Bezpłatna
System operacyjny:
Język:
Opis
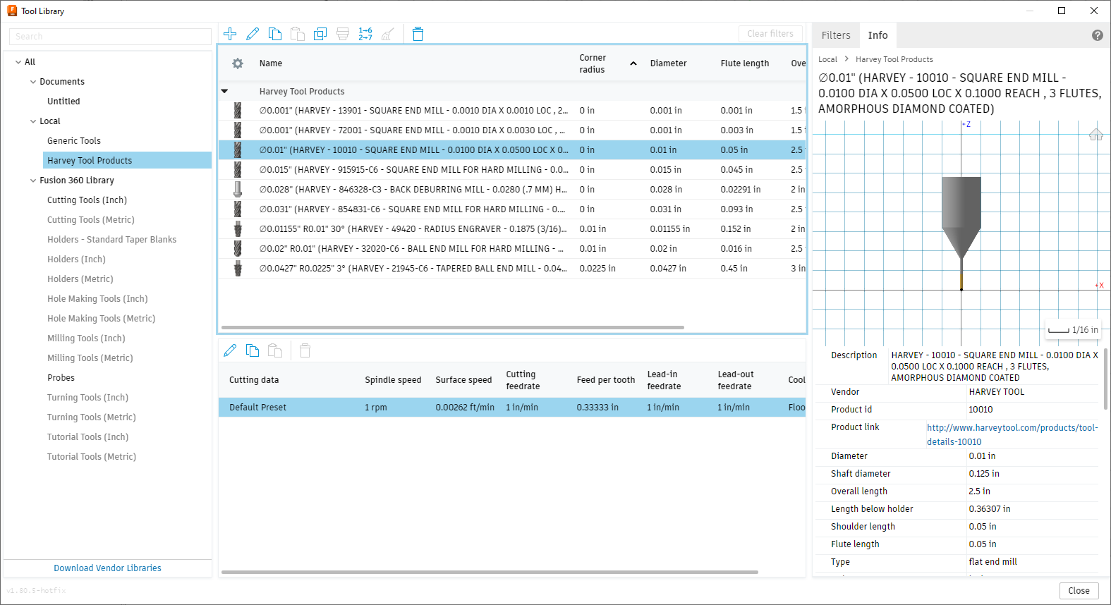
The Harvey Tool Resources add-in provides a user-friendly interface that allows you to download Harvey tools into your Autodesk® Fusion® tool library.
The add-in allows you to download a Harvey tool to your Fusion tool library by simply entering the Harvey tool number and clicking add tool.
It also allows you to search the Harvey Tool online catalogue and add tools from the catalog to your tool library.
Informacje na temat tej wersji
Wersja 1.0.3, 28.04.2025
- Fixed an issue where the UI wasn't being drawn correctly.
Easy to install and use. Makes life easier not having to make the tool in fusion.