
123 Search (Trial Version)
Próbna
System operacyjny:
Język:
Opis
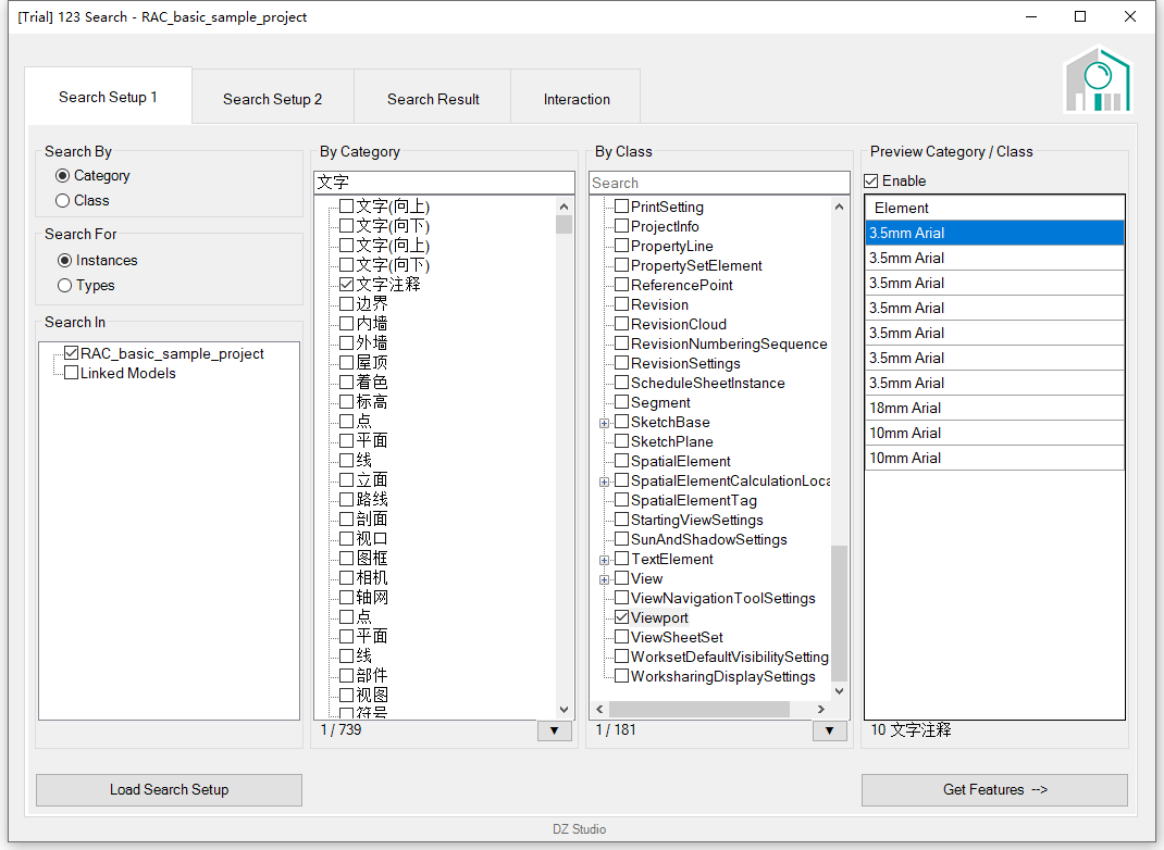
123 Search provides powerful and flexible ways to search, explore and interact with model elements and data objects that exist in a model database.
Here is a list of just some of the things you can do:
- Schedule elements that are not available using Autodesk® Revit® schedules
- Versatile filter
- Explore and gather useful model data that are not exposed by Revit parameters or Dynamo
- Batch-edit elements in a table view, or using Excel spreadsheet
- Show preview images of family types
- Key schedule that allows shared parameters
- Spell check all textnotes, all dimensions with text override, and all other text values that are available in the model database
- Clean up model elements in legend views, as well as in other hidden places
123 Search Blog Post has a more complete documentation.
Opis wersji testowej
The trial version limits the number of elements that appear in the search results.
Informacje na temat tej wersji
Wersja 1.23.0, 11.10.2022
- Support Revit 2023