
FilterMore


Digitally signed app
Płatne
System operacyjny:
Język:
Opis
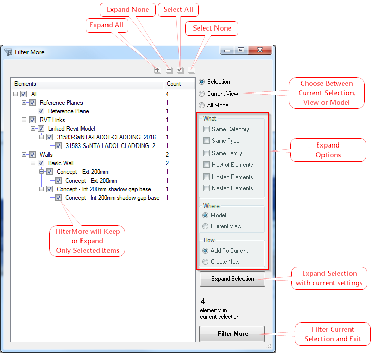
FilterMore is an advanced filter that will let you view your current selection as single elements and grouped by category, family, and type. It will also let you expand your current selection through different options like nested, joined, hosted or a host of elements.
Filter by Parameter will let you group and filter your elements using its parameters and values.
With Pre-Filter you will be able to filter by category before making any selection.
Also tired of losing your current selection? FilterMore will add additional buttons as a fast way to store a temporal selection where you can append or restore it.
Informacje na temat tej wersji
Wersja 3.7.1, 10.10.2025
Fix SelectionExpander
This tool is awesome!!!!
Save me tons of time!!!!
is it possible to filter the analytical element!? thanks
Great little app, feel handicapped without it, but
how do i set key board shorcuts to it, when i i try, i can not not find the command in the "KS" keyboard shortctus
It should be there. I have it setup as "FM". Search "FilterMore" in the Keyboard Shortcuts search box and it should show up.
Hi, very very good but it's not working during group editing ;-(
Lots of options to (pre-)filter large sets of elements, tags and other annotations. Even filter on (sets of) parameter-values; super.
Request; buttons appear extremely small on my 5K monitor. Maybe implement a scale factor for that. But that definitely is no dealbreaker!
Well worth spending some cups of coffee on :)
Hello, Filter more selection button is under Selection expander window. Expander window is not resizable and on standard 15,6'' portable computer screen can get visible Select button (right bottom corner). Temporary workaround is to select with Enter button. Version 3.1.4
Just to confirm, does it make possible to select and isolate a specific category (e.g. electrical fixtures, casework, etc. ) from all the linked files? Thanks!
need 2024!
There isn't much to say other than it is a great tool
Espectacular herramienta. Necesito la version para revit 2024!!!
Awesome plugin! Great work.
This is such a great addon! Thank you.
A feature-set that would make this even more useful would be to filter Parts by Original Category, Original Family, and Original Type.
Follow-up: Juan reached-out and clarified that these features ARE available and they work just as smooth as the rest. Great guy.
Can i filter a material with this plugin?
Short answer. Yes. Long answer. With FilterMore you can select "All Model Elements" and material will be listed. With FilterByParameter you can filter elements by any parameter with material values, including type and instance parameters.
Buenas tardes Juan, adquirí el plugin hace un tiempo y lo he estado utilizando con Revit 2020, ahora he pasado a 2022 pero no me lo reconoce, tengo la v 2.2.
Que debo de hacer para poder descargarlo?
Debo de volver a comprarlo?
Muchas gracias de antemano como siempre.
Hola Luis, La licencia es perpetua, no hay que volver a pagar. Solo tienes que entrar en la tienda de Autodesk con el mismo usuario con el que compraste la aplicación. El botón de descarga estará activo para que puedas descargarte la ultima versión del addin.
Big upgrade from Revit filter, its a must have! Juan is very responsive and helpful.
It's an amazing app, but needs the bitton "apply" that would showthe difference without closing the window
You have a little button at the top right (with a red cross) that will remove unchecked elements from current tree. I guess its is what you are looking for.
Un des meilleurs plugins Revit, excellent! Simple, rapide, efficace!
I love it!
Thanks :-)
The added filter by parameter function is a very welcomed addition. Thanks for doing this!
Thanks Jeremiah!
Really helpful in past verions of Revit, but having issues with Pre-Filter and Selection Expander in Revit 2022. Additonally, Pre Filter would be great to add "Curtain Wall Grids" to the check list.
Thanks for Adding filter by parameter option works really well.
Please consider one more feature for future select elements by view filters (in view or model).
Hi Karthikeya. I have a beta with that functionality. Do you want to test it?. Email me: juanosborne@gmail.com
Extension très pratique devenue indispensable!
Easy to filter specific elemants. It will save the Productivity hours.
- Search by Parameter.
- Search by Rules.
- Move "Filter More" button from Bottom top Top!!!!
So much power in this addin. As in the TransferSingle addin, it would be very useful if you can "copy id elements" of selected items. when you filter with this addin.
Some feature requests:
http://www.w3.org/2000/svg%22 width=%225%22 height=%2213%22%3E %3Ccircle cx=%222.5%22 cy=%229%22 r=%222.5%22 fill=%22%23222%22/%3E %3C/svg%3E'); color: #222222; font-family: sans-serif; font-size: 14px;">- be able to set a custom tab when deploying (in a text file in the bundle, for example) - it's nice that the user can easily change what tab it's on in the settings (becoming more common, but not every add-in has the capability), but that means that every user has to run the add-in in every version of Revit to set it OR the Tab.xml files have to be copied for every user (we'll, of course, do the latter - but that means another folder path to have to sync - it would be nice if it was all in one place)
- store the settings somewhere in %USERPROFILE%\AppData\ NOT in %USERPROFILE%\Documents\JOTools\ - the Documents folder is meant for just that (documents), NOT settings
- be able to group by Structural Usage (for Structural Framing elements) - I've seen another add-in that does this, but then it would mean some types could get listed multiple times (under multiple usages)
- MAYBE: "Stacked Walls" should get grouped under "Walls" (like "Basic Wall" and "Curtain Wall") - current behavior mirrors the OOTB Filter (which keeps it separate), but maybe it should stay separate since not all parameters are common?
- replace the OOTB Filter dialog - CADD Microsystems' FilterPLUS replaces the contextual ribbon tab's Filter button, but not the bottom-right Filter button - replacing both would be better (I thought I saw an add-in MANY years ago that replaced both, but can't remember the name)
- BTW, the App Store description should show 2014-2020 (instead of 2017-2020), at least judging by the bundle contents (I have 2013 & 2015+, but not 2014 installed)
Hi Lionel, very useful review. Thank you. - I will add searching for additional tab.xml at bundle folder. - Ok to use AppData instead of Documents. I'm sorry, this was my fault. - I'm thinking about adding additional sorting options, but I will need some time for this. - Let me think about replacing default contextual filter... perhaps like an option?. - I publish FilterMore with 2014 to 2020 dll... but can oly select 2017 to current at store. Again, thank you!
Amazing Add In, these thing should be default in Revit, you can select and change anything in the project within a couple of clicks
Waiting for Revit 2020
Thank you for your great app. Saving tons of time for everyday uses.
Thanks
Great add on, that solves a problem which should already be integrated in revit
I love FilterMore. It's fast and has a clean UI. I use it A LOT! Thank you Juan for making this!
Pre filter helps me too much during select element in the project. Please add Text Note in categories. Thank you
This is a great tool. I was missing some of the filtering options that are in other CAD software and this gives you great flexibility on filtering selections.
Muchas gracias Juan, eres un crack! Comando imprescindible, un saludo!
I find this tool very useful. Thanks!
I agree with others. This should be built into Revit.
Very helpful
so sweet
Very helpfull..
Filtering by element names. Now you know what you are selecting!
This is the best filter I have used for Revit and it is free!
thanks a lot this is an excellent and helpful app
The Selection Expander is a very nice surprise!
Really helpful tool for daily work.SelectionExpander and PreFilter which are part of this app besides the FilterMore itself - are great. Thanks.
is this tool will be available for 2017?