AVCAD Project Manager (plugin for AVCAD)

AVCAD Project Manager (plugin for AVCAD)

Digitally signed app

m, a
Système d'exploitation:
Langue:

Description

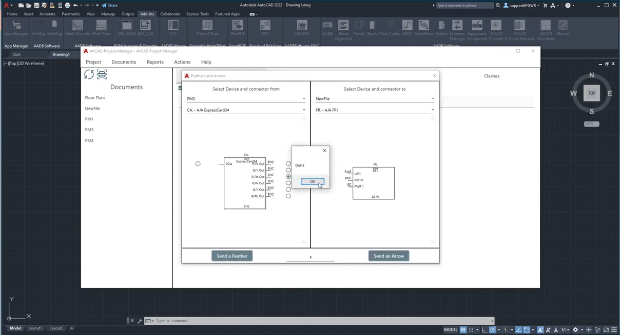
AVCAD Project Manager is an additional tool for AVCAD for Autodesk® AutoCAD® (you must have AVCAD to work with Project Manager) that helps you to work with multiple DWG files. So, you may divide your project into several parts and work on them at different times or with several workers.

 

It can:

  • Keep information about project files with schemes in one place
  • Copy AVCAD blocks from one file to another
  • Send feathers and arrows from one file to another.
  • Get reports from all the files in a project with one click

A propos de cette version

Version 1.6.0, 24/07/2025
1) Added the ability to check if the latest software version is installed. 2) Adjustments to working with shared project attributes.


Captures d'écran et vidéos


Avis des clients

0 avis
Obtenir une aide technique
Haut